Information and Communication Technology

Academic / Faculties / Research

Research

A summary of the various research projects underway in ICT department:   

1. BC-P2DS: Blockchain based Privacy-aware Framework for Personal Data Storage

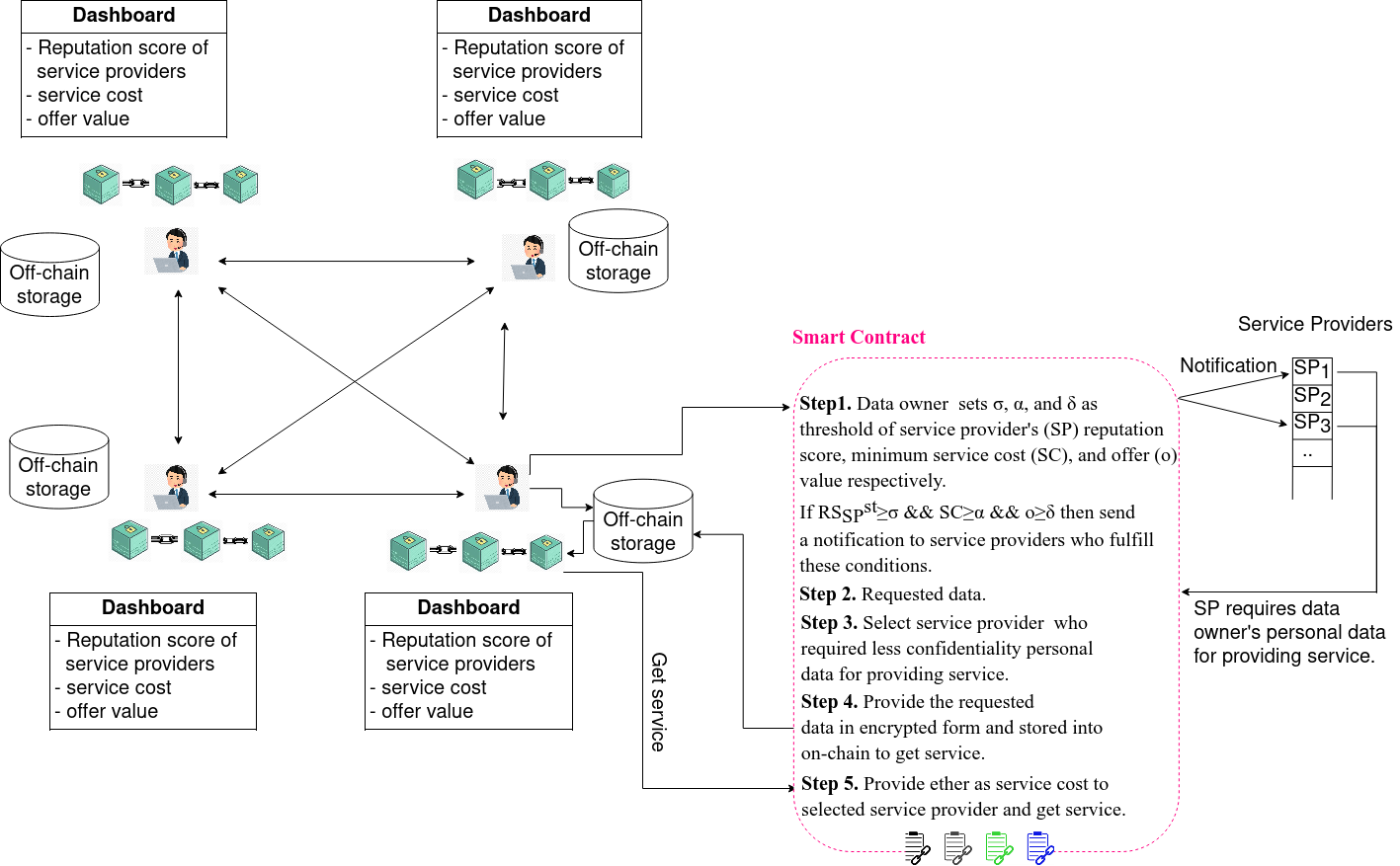
In this project, we propose a privacy-aware framework using the Onchain-Offchain concept of the blockchain for Personal Data Storage (PDS). Indeed blockchain provides a temper-evident ledger that stores the history of transaction. We use these immutable historical data for finding the right person (e.g., service provider) by computing its reputation score. The blockchain ledger, on the other hand, is open to everyone on the network. To ensure data privacy for data owners, we keep personal data in off-chain storage and share data with service providers in encrypted form and stored them in on-chain so that only the prospective service providers can access these data. The block diagram of the proposed privacy preference system is shown in Figure 1.  This paper provides the following contributions:

  • This paper proposes a privacy-aware framework BC-
    P2DS ( BlockChain based Privacy-aware Framework for
    Personal Data Storage), which is used to define user pri-
    vacy based on the prior knowledge of existing users.
  • The proposed model BC-P2DS uses off-chain to store pri-
    vate data fully controlled by the data owner and on-chain
    to store the encrypted shared data.
  • The model BC-P2DS defines a privacy preference smart
    contract that uses various functions to set up user privacy
    in testnets of Ethereum blockchain.
  • This article computes the gas required to configure the pri-
    vacy preferences by individual functions that are part of
    the smart contract.

                                          Figure 1. BC-P2DS: Blockchain based privacy preference model

Investigator: Dr. Bikash Chandra Singh
Funding Source: University Grant Commission (UGC), Bangladesh